Why are based rollups the only future of Ethereum?
Based Rollups: Ethereum's Path to Unified Scaling Beyond Fragmentation
6 years after Ethereum unveiled its rollup-centric roadmap, the vision is largely working: transaction fees are down, throughput is higher, and the core security model has held firm.
1. However, interoperability has remained an unsolved challenge.
As more rollups launch, more users, apps, and liquidity are split across isolated environments. Instead of one big Ethereum network, we get dozens of small islands. Bridges connect them, but they add latency, risk, and friction.
This fragmentation is made worse by the fact that every rollup today runs its own centralized sequencer, the system that decides the order of transactions in a block, who gets in first, and also who captures profits from MEV.
Because each sequencer operates independently, rollups run on different timelines. Apps on separate rollups can’t interact atomically, in the same block at the same time, which fractures liquidity and weakens composability.
2. Centralized sequencers made sense early on.
They allowed teams to launch quickly by spinning up a server, reduced front-running through private orderflow, provided near-instant pre-confirmations for smooth UX, and offered operational flexibility. But these benefits came with trade-offs.
Sequencer downtime has taken entire rollups offline for hours.
A compromised sequencer could reorder transactions and drain millions.
They can’t scale in a neutral, decentralized way and causes a fragmentation problem.
When you add it all up, centralized sequencers were a useful starting point, but they can’t take rollups where they need to go.
3. The next step is based rollups.
Instead of operating its own sequencer, a based rollup uses Layer 1 (Ethereum, Celestia) validators for sequencing (ordering transactions). That’s why it’s called "based": its sequencing is tied directly to the base layer.
This shift restores neutrality. No individual rollup team controls the flow of transactions. All rollups that are “based” share the same Ethereum-wide sequencing layer, meaning they can interact in the same block at the same time.
The result is a unified network:
Liquidity stays concentrated rather than split across silos.
Composability is synchronous, so apps on different rollups can interact atomically.
Control is neutral, secured by Ethereum’s validators rather than a centralized server.
4. Which other problems do based rollups solve?
DeFi: Liquidity stays unified under Ethereum’s sequencing layer.
Trades, loans, and liquidations happen on L2s but share the same base ordering, keeping markets deep and concentrated instead of splintered or lost to Solana.
Users: Rollup boundaries fade away.
With shared deposit contracts and native L2-to-L2 transfers, assets move seamlessly across rollups — no need to route back through L1 or worry about “which chain” you’re on.
Developers: Composability returns.
Apps on different rollups can interact atomically in the same block, enabling cross-rollup lending, trading, and complex strategies that centralized sequencers can’t support.
5. Aren't shared sequencers doing the same?
Those 2 approaches solve fragmentation at very different scales.
Rollup stacks like Arbitrum Orbit, Optimism Superchain, and zkSync Elastic Chain are experimenting with shared sequencers that act as mini-hubs. So liquidity and users remain trapped inside that ecosystem cluster, rather than being shared across Ethereum as a whole.
Based rollups go further. Instead of ecosystem-level hubs, they use Ethereum itself as the universal sequencer. That means, liquidity pools merge across all rollups. Shared sequencers reduce fragmentation locally, while based rollups solve it globally across the entire Ethereum network.
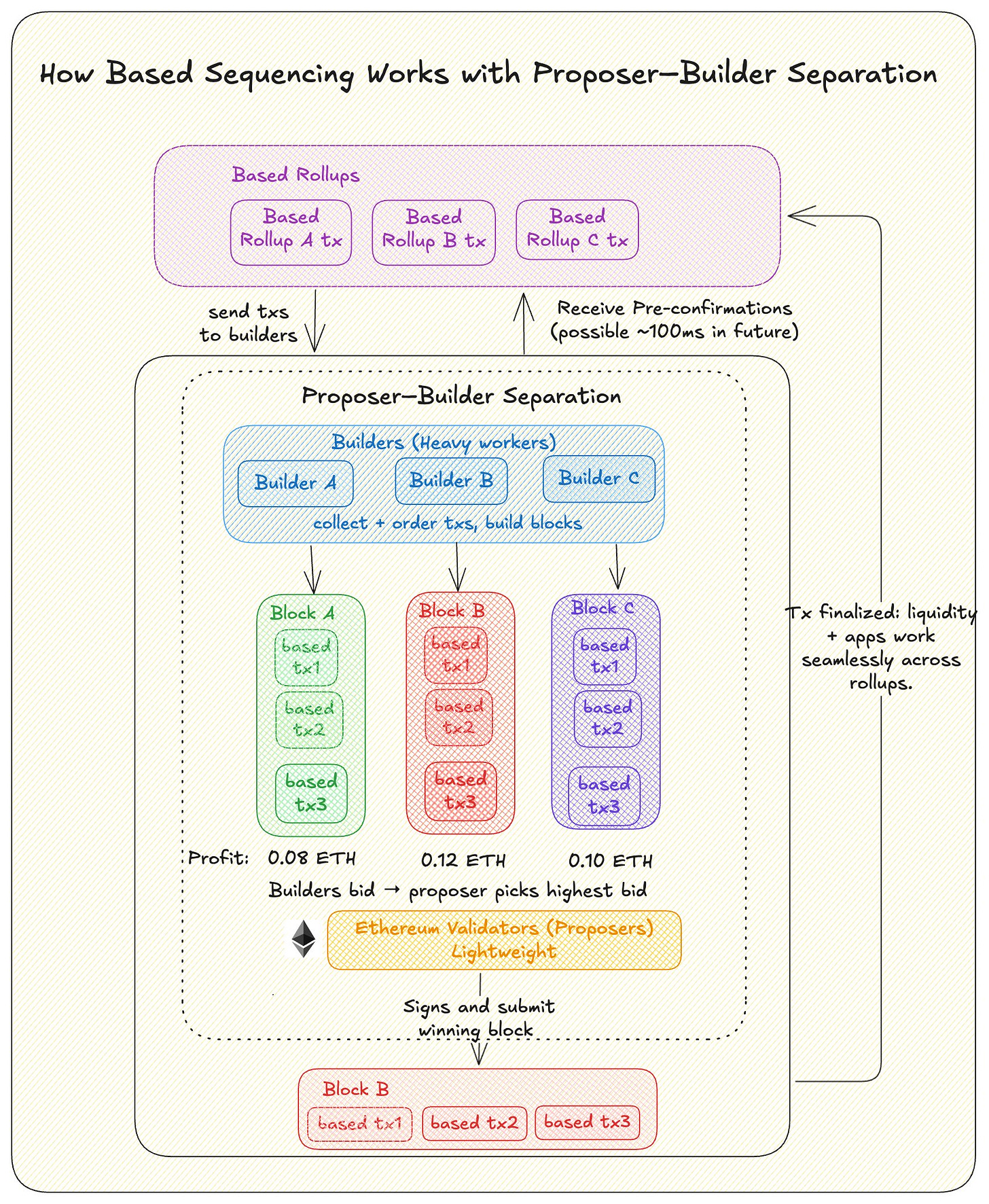
6. Ethereum basically became a sequencer, but how?
For most of its history, Ethereum could only sequence its own transactions. Validators gathered transactions from the mempool, ordered them, and built blocks. If every rollup had dumped its transactions directly into that process, the result would have been chaos: conflicts, wasted blockspace, and failed transactions.
The breakthrough came with Proposer–Builder Separation (PBS).
Before PBS: Validators had to do everything, collect transactions, order them, and build the block. Adding rollup traffic would have been overwhelming.
With PBS: The work is split.
Validators (proposers) simply sign blocks, while specialized builders do the heavy lifting.
Builders gather transactions (from Ethereum and based rollups), order them, and produce complete blocks.
Validators only sign the header of the most valuable block, without even needing to see its contents.
From the validator’s perspective, nothing changed, but in practice, Ethereum became the neutral sequencer for every based rollup.
7. But who captures MEV in "based world"?
MEV, the profit from ordering transactions, that once flowed to a centralized sequencer now goes into Ethereum’s PBS pipeline. Builders assemble profitable blocks, validators sign them, and the MEV is captured there, not by the rollup team.
However, MEV doesn’t always stay with validators and builders. Other parts of the stack can capture it directly:
MEV-aware DEXs like CoWSwap or Uniswap v4 auction off arbitrage opportunities and return profits to liquidity providers.
Tools like MetaMask Protect or Rabby route transactions privately to builders, shielding users from front-running and sometimes redistributing part of the MEV.
These mechanisms reduce harmful arbitrage, but MEV doesn’t disappear, it simply changes hands and form.
8. With new type of rollup, comes a new type of economics.
This shift reframes the economics for rollups. Many hesitate to go “based” today because they capture MEV revenue through their centralized sequencers, front-running swaps or arbitraging prices across venues. But in the long run, the more durable revenue stream is execution fees, the toll users pay to run transactions on the rollup’s virtual machine. Let's show a hypothetical example:
Rollup with its own sequencer (today):
Execution fees = $2M/month
MEV = $1M/month
Total = $3M/month
Same rollup as a based rollup (future):
MEV → Ethereum validators = $0
Execution fees (from unified network effects) = $10M/month
Total = $10M/month
That’s the MEV Gambit: sacrifice the pawn (sequencer MEV) to win the bigger prize (much higher execution revenue). Based rollups avoid fighting over MEV and instead focus on scaling their execution layer.
9. Can Ethereum handle this capacity?
The obvious question is: if every rollup plugs into Ethereum as its sequencer, can Ethereum L1 actually handle it?
Right now, Ethereum runs on 12-second slots. Slot time is the real constraint. With 12-second slots, the UX feels slow. Research shows Ethereum could likely cut this to ~4 seconds without sacrificing decentralization, validators can still run on home internet or even Raspberry Pi.
Trustless pre-confirmations are key for Ethereum to compete with centralized sequencers on speed. This system uses proposers who stake collateral and sign guarantees to include transactions, which can result in ~100 ms confirmations.
This is significantly faster than the current block times and even faster than some "superchain" setups, providing speeds similar to internet latency.
10. However, this heavy workload is too much for home validators.
APS (Attester Proposer Separation) splits the work to solve this: attesters verify and publish valid transactions, while proposers/builders construct blocks and manage pre-confirmations.
Initially, this is done through gateways, but eventually, APS and enshrined PBS will enable Ethereum to natively provide fast, trustless pre-confirmations and shared sequencing.
11. Fabric: Building the Standards.
Even with APS and PBS in place, there’s still the question of plumbing. Every based rollup team today has to reinvent APIs for pre-confs, tweak PBS pipelines, set up registries, and handle blob sharing. Left unchecked, this risks fragmenting into incompatible “mini standards.”
Fabric Ethereum is the coordination effort to prevent that. It doesn’t launch a rollup or token. Instead, it delivers minimal open-source components, including:
Commitments API for pre-confs
Universal Registry Contract for sequencer accountability
Shared blob and bridging infrastructure
Backed by teams like Taiko, Scroll, Optimism, Arbitrum, Base, Spire Labs, and more, Fabric is emerging as the schelling point for based rollup infrastructure — aligning teams on shared standards so the ecosystem scales together, not apart.
Hazeflow is a blockchain research firm with experience in research, analytics, and the creation of technical, product, and educational materials.
We work with blockchain teams (especially complex-tech ones) who struggle to clearly and meaningfully explain their complex product.





